- Mark as New
- Bookmark
- Subscribe
- Mute
- Subscribe to RSS Feed
- Permalink
- Report Inappropriate Content
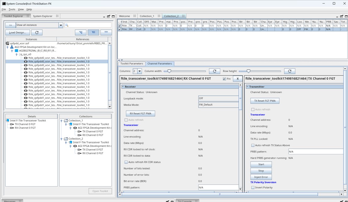
I want to use the Agilex-AGIB027R29A1e1VB-FPGA-REVC-V24.3.1b89-V1.0 project in the examples/qsfpdd_nrz directory to test two groups of Ethernet interfaces for PRBS and count the test results. But after compiling the project and burning it into the board, when I open the system console and load the .sof file, I don’t know how to proceed. Here’s what I see: I’ve opened two collections. In collection_1, the channel status is active. But when I click TX start, clicking RX start doesn’t do anything. In collection_2, the channel status is unknown, and I don’t know how to make it active. I think this might be related to the toolkit parameters. Can you provide detailed steps to help me achieve my goal?
Link Copied
2 Replies
- Mark as New
- Bookmark
- Subscribe
- Mute
- Subscribe to RSS Feed
- Permalink
- Report Inappropriate Content
When I click the start button for TX, there is no response when I click the start button for RX, and the message prompt shows "CDR_not_locked"
- Mark as New
- Bookmark
- Subscribe
- Mute
- Subscribe to RSS Feed
- Permalink
- Report Inappropriate Content
Hi,
The provided .sof file is meant for the testing through the BTS GUI. Check the following page:
You can run the PRBS tests from there as well.
I am not sure on the Transceiver toolkit testing with this file as it depends on what is enabled in the IP used to generate the provided .sof.
However, for testing through the toolkit in your custom design, you need to enable some settings. Instructions in the following document page: 7. Debugging F-Tile Transceiver Links
Regards

Reply
Topic Options
- Subscribe to RSS Feed
- Mark Topic as New
- Mark Topic as Read
- Float this Topic for Current User
- Bookmark
- Subscribe
- Printer Friendly Page